Сайты и SEO для людей
Оставить заявку

Как максимально упростить добавление контента на сайт: лучшие программы и лайфхаки

Добавление большого количества контента на сайт – будь то фотографии, HTML-страницы, товары или статьи – часто превращается в долгий и утомительный процесс. Нужно привести файлы к единому формату, подготовить изображения, аккуратно оформить структуру страниц, загрузить материалы на сервер и убедиться, что всё отображается корректно. При разработке и наполнении нового сайта эта задача становится особенно актуальной: важно соблюдать единый стиль, поддерживать корректные имена файлов для SEO и оптимизировать изображения так, чтобы страницы загружались быстро.

На первый взгляд подобная задача кажется достаточно масштабной и на её выполнение может уйти не один час. Но при грамотном подходе и использовании правильных инструментов можно сократить рутину в разы. Несколько простых программ и пара проверенных лайфхаков позволяют ускорить процесс размещения материалов, сократив временные затраты буквально до нескольких минут.

Разберём, как помогают в данном вопросе четыре незаменимых инструмента: Total Commander для массового транслита и переименования и XnView для удобной пакетной обработки изображений, а также Notepad++ для быстрой работы с HTML и PHP и ISPmanager для загрузки файлов с помощью архивов. Эти решения помогут организовать работу быстрее, чище и без лишних ошибок.

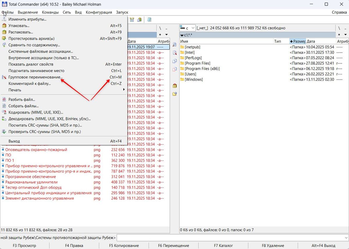
Total Commander

Total Commander – давно известная программа для Windows, обладающая множеством полезных функций. Помимо стандартных возможностей копирования и перемещения, здесь есть довольно обширный набор инструментов, которые можно использовать для ускорения работы с большими массивами изображений. Рассмотрим два самых востребованных.

1. Групповое переименование файлов

При работе с фотоподборками Total Commander позволяет:

  • быстро задать новое имя для всей серии фотографий (допустим, product-###, где # - порядковый номер) ;
  • изменить часть существующего имени по шаблону;
  • убрать лишние символы, даты, пробелы;
  • пронумеровать файлы в нужной последовательности.

Функция вызывается через меню «Файлы → Групповое переименование…» или с помощью горячих клавиш Ctrl + M. Это особенно удобно, если вы выгрузили материалы с какого-либо носителя и хотите привести их к понятной структуре перед загрузкой на сайт.

2. Массовая транслитерация названий файлов

При наполнении сайта важно, чтобы имена изображений были на латинице без пробелов (вместо них можно использовать тире или нижнее подчеркивание) – это обеспечивает корректный URL, отсутствие проблем при переносе сайта и плюс к SEO. Благодаря наличию в Total Commander функции массовой транслитерации названий файлов эта задача легко решается.

Замена всех русских букв на латинские выполняется через то же окно группового переименования. Чтобы это сделать, необходимо:

  1. Открыть папку с файлами, которые нужно переименовать, в Total Commander и выделить их.
  2. В меню программы открыть вкладку «Файлы» / «Групповое переименование» или нажать Ctrl+M.
  3. В блоке «Поиск и замена», в поле «Найти» вставить строку: а|б|в|г|д|е|ж|з|и|й|к|л|м|н|о|п|р|с|т|у|ф|х|ц|ч|ш|щ|ы|э|ю|я|,|+| |_|-|ь|ъ (первый символ строки – это пробел), в поле «Заменить на», вставить строку: a|b|v|g|d|e|zh|z|i|j|k|l|m|n|o|p|r|s|t|u|f|h|c|ch|sh|shch|y|eh|yu|ya|-|-|-|-|- (при транслите русские «ъ» и «ь» по умолчанию пропускаются, но при необходимости можно отметить в настройках символами, которыми стоит заменять эти буквы).
  4. Нажать кнопку «Выполнить». 

Это позволяет за пару секунд привести сотни изображений к нужному формату.

XnView

Ещё одна незаменимая программа для пакетной работы с изображениями. Есть несколько версий для ПК, для планшетов и даже для мобильных устройств, в базовой комплектации (без дополнительных плагинов) она бесплатна. В XnView есть достаточно много инструментов для работы с фотографиями, однако главная ценность программы заключается в возможности пакетной обработки: здесь стоит выделить три основные функции. 

1. Конвертация.

Чтобы пересохранить изображения в другом формате, нужно выделить их, нажать правую кнопку мышки и выбрать из меню команду «Конвертировать в» – XnView предлагает на выбор четыре варианта: JPEG, TIFF, PNG, BMP. Учтите, что файлы в новом формате сохраняются параллельно с исходниками.

2. Пакетное переименование.

Полезная функция, чтобы быстро привести названия фотографий к единому формату. Выбираете нужные изображения, в верхней панели выберите Инструменты или кликните правой мышкой на выбранных изображениях, из предложенных вариантов контекстного меню выбираете «Пакетное переименование». Дальше в поле Шаблон указываете новое название, при необходимости здесь же можно изменить расширение файла на jpg. Как было и как станет, можно увидеть в нижнем окне со всеми файлами. Последний шаг – нажимаете «Переименовать». Пару минут и всё готово.

Важно: При пакетном переименовании в XnView все параметры будут действовать только в рамках текущей сессии – сохранение настроек в отдельный файл в данном случае не предусмотрено, Однако внутри программы последние использованные настройки запоминаются и при следующем запуске пакетного переименования поля «Шаблон», счётчик и формат имени будут уже заполнены в соответствии с ранее указанными значениями.

3. Пакетная обработка.

Здесь XnView предлагает целый набор инструментов обработки фото: можно, к примеру, добавить водяной знак или текст, обрезать изображение, но чаще всего используется опция «Изменение размера». 

Во вкладке «Основные» выбираем, из какой папки необходимо взять файлы и куда их сохранить после обработки, а также при необходимости меняем расширение. Новые размеры и другие параметры фото указываются во вкладке «Преобразования». Когда все настройки сделаны, нажимаем «Выполнить» – результат не заставит себя ждать. 

Чтобы в следующий раз использовать эти же параметры, в программе есть функция сохранения файла с настройками. Делается это в той же вкладке «Преобразования». После добавления нужных значений в поле «Сценарий» (внизу вкладки) нажимаем «Cохранить». Для воспроизведения при следующей обработке фотографий этих же настроек выбираем из списка нужный сценарий и ставим галочку.

Таким образом, все изображения будут одного размера и готовы к дальнейшему использованию. 

Notepad++ для HTML и PHP

Notepad++ – один из самых удобных и лёгких редакторов для работы с HTML- и PHP-файлами, который отлично подходит для задач контент-менеджеров и специалистов, не занимающихся полноценной разработкой. В отличие от тяжёлых сред вроде PhpStorm, ориентированных на программистов, Notepad++ предлагает всё необходимое для подготовки и правки контента без избыточного функционала. Он значительно ускоряет процесс подготовки контента благодаря подсветке синтаксиса, автодополнению и возможности работать сразу с несколькими файлами в отдельных вкладках.

Для наполнения сайта это особенно полезно: можно быстро править шаблоны, редактировать блоки контента, добавлять мета-теги, корректировать ссылки или вносить правки в PHP-обработчики. Благодаря встроенному поиску по проекту и замене по маскам Notepad++ помогает моментально изменить одинаковые фрагменты кода во множестве файлов – например, править структуру карточек товаров или заменить классы в разметке.

Пример:

На сайте нужно заменить класс карточки товара со старого варианта <div class="product-item"> на новый <div class="product-card">. 

Если таких файлов десятки или сотни, вручную это займет часы. В Notepad++ достаточно выполнить несколько шагов:

  1. Поиск (или горячие клавиши Ctrl+F) → Найти в файлах 
  2. Что ищем: class="product-item"
  3. На что заменяем: class="product-card"
  4. Выбрать, где нужно заменить.

После нажатия «Заменить все» программа автоматически обновит класс во всех HTML и PHP файлах выбранной директории. На подобную массовую правку уходит всего несколько секунд.

Программа практически не нагружает систему и запускается мгновенно, что делает её идеальным инструментом для тех, кто регулярно редактирует веб-страницы и хочет работать без сложных IDE.

Заливка через ISPmanager

При добавлении большого количества файлов часто используют CMS или FTP-соединение, но это неудобно и долго. Есть более простой способ – залить всё одним архивом и распаковать уже на сервере, Для этого идеально подходит веб-интерфейс ISPmanager. Достаточно создать ZIP-архив с фотографиями, страницами или элементами шаблонов, загрузить его через файловый менеджер панели и распаковать в нужную директорию.

Этот способ экономит огромное количество времени по сравнению с пофайловой загрузкой. Он снижает риск ошибок, ускоряет перенос больших каталогов и позволяет заранее структурировать материал на компьютере. Особенно эффективно это работает при массовом добавлении изображений, обновлении шаблонов, переносе каталога товаров или внедрении новых страниц.

Загрузка в виде архива – это быстрый, аккуратный и надёжный способ перенести большой объём контента на сайт, сохранив его структуру и упрощая дальнейшую работу.

Важно: при распаковке архива в ISPmanager убедитесь, что файлы извлекаются прямо в корневой каталог сайта, а не во вложенную папку. Если структура будет нарушена, сайт перестанет корректно работать: шаблоны, стили и скрипты не загрузятся, а ссылки будут вести на несуществующие пути.

Правильно подобранные инструменты делают процесс наполнения сайта гораздо проще и быстрее. Вместо того чтобы тратить часы на ручные правки, переименование файлов, обработку изображений или загрузку материалов, можно автоматизировать большую часть задач и свести всё к нескольким кликам. Использование удобных редакторов, файловых менеджеров и вспомогательных программ позволяет не только ускорить работу, но и снизить количество ошибок, поддерживать единый стиль оформления и повышать качество контента.

Обратиться к юристам
На сайте осуществляется обработка пользовательских данных с использованием Cookie в соответствии с Политикой обработки персональных данных.Вы можете запретить сохранение Cookie в настройках своего браузера.